watonomous.github.io

  1. Electrical Division
  2. Electrical Division Home
  3. Sensor Interfacing Group

[ Electrical Division : Sensor Networking ]

Created by [ Rowan Dempster], last modified by [ Frank Yan] on Mar 06, 2020

The following document describes several networking configurations used for our sensors used over the years. Currently, the Year 3 Sensor Network is to be deployed. We will do our best to keep the active sensor network up to date, especially with the IP addresses of sensors.  Keep in mind this diagram is strictly a network level representation, and does not represent electrical wiring such as POE boxes.

Year 1 Sensor Network

In year 1 the sensor suite consists of 2 cameras (IMX249), 3 Lidars (2 VLP-16 and 1 VLP-32), and a GPS/IMU (Novatel). The sensor network was built around a 1G Ethernet switch, with all sensors and Rugged interface are connected to the switch in a star topology (with the switch as the center node). This design did not meet our bandwidth requirement, cannot be scaled to support additional sensors, and was a waste of hardware.

Each camera publishes image frames of 1920 x 1200 pixels x 3 bytes/pixel x 8 bits/byte = 55 Mb. With two cameras on a 1G link, it limits the fps of each camera to about 10 Hz as the camera's driver nodes throttle the publishing rate. Our cameras support a frame rate of up to 30 or 40 fps depending on the model. The obvious bottleneck is the 1G switch.

\

[{.confluence-embedded-image .image-center width=”500”}]{.confluence-embedded-file-wrapper .image-center-wrapper .confluence-embedded-manual-size}

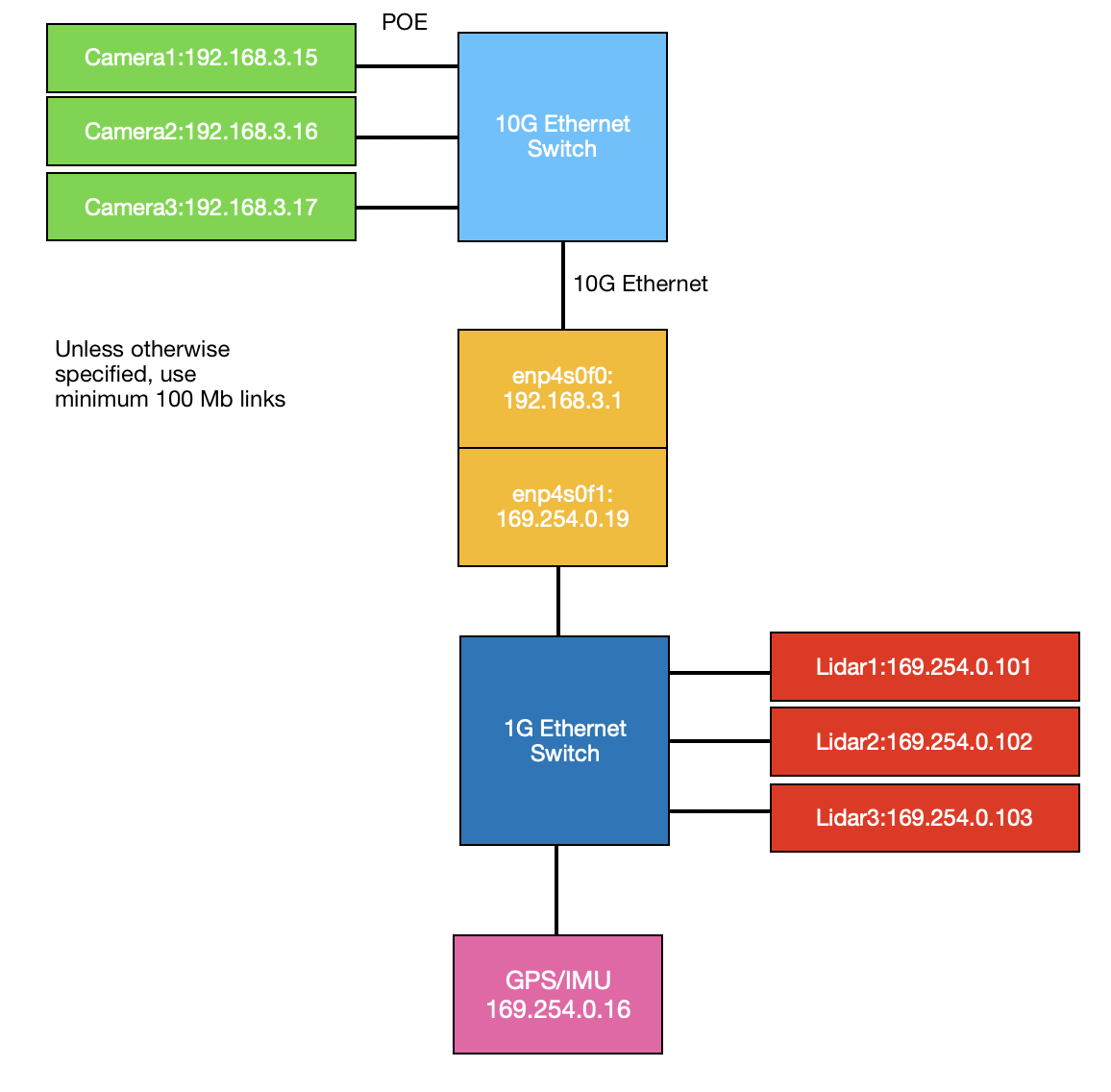
Year 2 Sensor Network

The usage of 2 ethernet switches allows for more than enough network scalability.

A keen reader will see that are technically 2 networks, one for the cameras and one for the rest of the sensors. The camera network will be referred to as the 10G Network, and the other as the 1G Network. To avoid confusion in the future and to emphasize the partitioning of the sensor network, both networks will have their unique network addresses. The 10G Network's address will be 192.168.3.0/24 and the 1G Network's address will be 169.254.0.0/24. Notice that these are both private network addresses. It's arguably not necessary for there to be 2 network addresses but our sensors already have static IPs configured this way.

\

\

\

[{.confluence-embedded-image .image-center width=”600”}]{.confluence-embedded-file-wrapper .image-center-wrapper .confluence-embedded-manual-size}

\

\

Year 3 Sensor Network

For year 3, we have decided to use only one LiDAR and have all the sensors connected to the 10G switch:

\

\

[{.confluence-embedded-image .image-center height=”400”}]{.confluence-embedded-file-wrapper .image-center-wrapper .confluence-embedded-manual-size}

\

\

\

\

Attachments:

Screen Shot 2020-02-03 at 8.55.55 PM.png (image/png)
Screen Shot 2020-02-03 at 8.57.07 PM.png (image/png)
Screen Shot 2020-02-03 at 8.57.40 PM.png (image/png)
flowchart1.png (image/png)\

Document generated by Confluence on Nov 28, 2021 22:40

Atlassian